AI Dynamics

Global AI News Aggregator

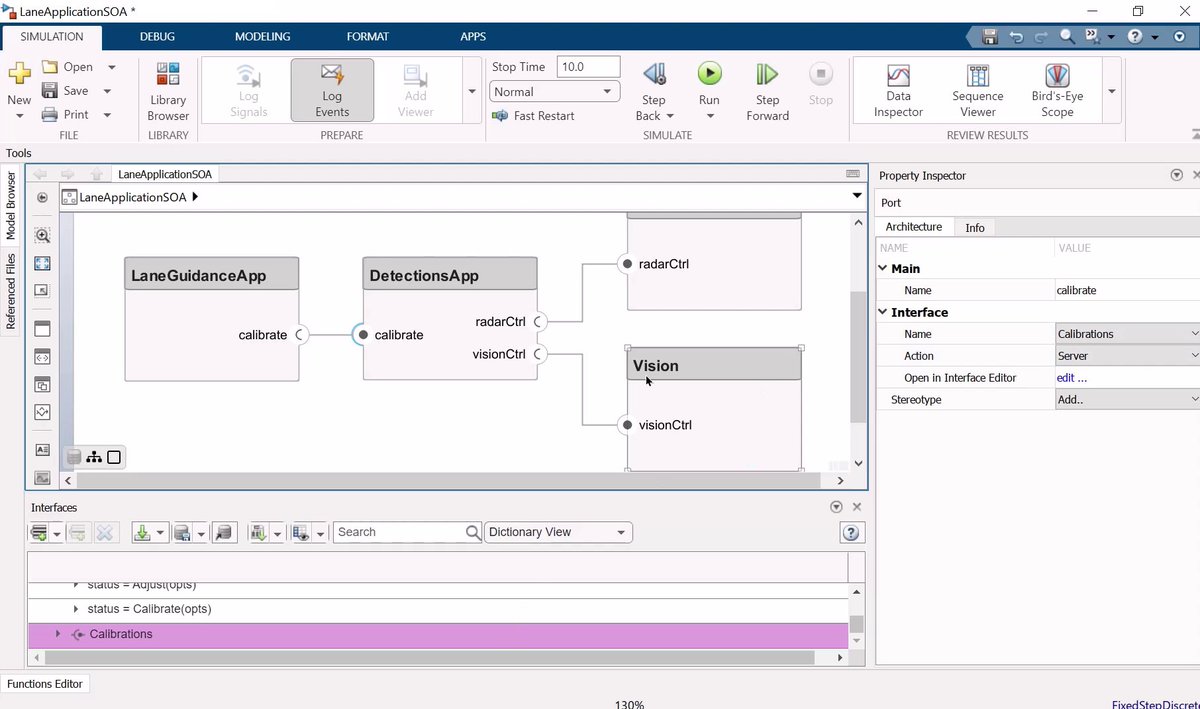
Decomposing Monolithic Automotive Software into SOA Architecture

Learn how to decompose a monolithic software composition design for automotive applications to SOA applications http://
spr.ly/6013uZXJv #SoftwareDefinedVehicle #Simulink #Auto

→ View original post on X — @mathworks,

Commentaires

Leave a Reply

Your email address will not be published. Required fields are marked *